Advantech SOM-A350 COM-HPC® Größe A Module
Advantech SOM-A350 COM-HPC® Größe A Module werden von Intel® Core™ Ultra Prozessoren angetrieben, die CPU, GFX und NPU kombinieren, um 32TOPS künstliche Intelligenz (KI) Betriebsverhalten zu erreichen. Der Advantech SOM-A350 unterstützt alle PCIe-Steckplätze mit mindestens Gen4-Geschwindigkeit, USB4 und 2,5 LAN. Das SOM-A350 bietet auch PCIe Gen5 und doppelte LAN-Ports. Die Module unterstützen das fortschrittliche Quadra Flow Cooling System (QFCS), das leise, dünn und leicht ist und es dem System ermöglicht, bei 100 % unter 45 W bei +60 °C zu arbeiten. Die Funktion Dual BIOS Failsafe reduziert die Ausfallzeit des Systems im Falle von BIOS-Problemen.Merkmale
- COM-HPC-Client-Modul der Größe A
- Bis zu 16C/22T Intel-Core-Ultra-Prozessoren
- Intel Xe LPG-Grafiken
- Bis zu 128 EU, vier unabhängige 4 K-Displays
- 5600 MT/s Dual-Channel DDR5 bis zu 96 GB SODIMM
- Mehrere E/A-Erweiterungen - 2.5GbE, PCIe Gen5, USB4, USB3.2 Gen2 und SATA3.0
- Unterstützung Dual BIOS für eine ausfallsichere und flexible BIOS-Konfiguration
- Unterstützt iManager, Embedded-Software-APIs und WISE-DeviceOn
Applikationen
- Medizinische Bildverarbeitung
- Test-Ausstattung
- Edge-KI
Technische Daten
- Grundfrequenz: 1,4 GHz/0,9 GHz
- Maximale Turbofrequenz: 4,8 GHz/3,8 GHz
- Bis zu 16C Kerne
- 24 MB LLC
- Thermische Entwurfsleistung (TDP) von 45 W
- 20 W bis 45 W CPU TDP
- DDR5-Technologie
- Maximale Geschwindigkeit: 5600 MT/s
- Maximale Speicherkapazität von bis zu 96 GB
- 0 °C bis +60 °C Betriebstemperaturbereich
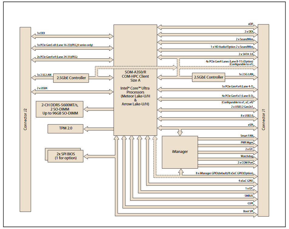
Blockdiagramm
Veröffentlichungsdatum: 2025-09-04
| Aktualisiert: 2025-10-02
