Infineon Technologies Industrieantriebe
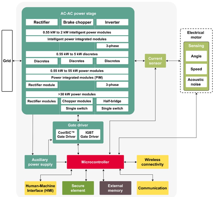
Infineon Industrial Drives bietet ein breites Portfolio an effizienten Halbleitern, die für Motorantriebe optimiert sind. Für intelligente Designs im Niedrigstrombereich kann der Entwickler auf intelligente Power-Module (IPMs) und diskrete Schaltkreise von Infineon zurückgreifen. Die EasyPIM™, EasyPACK™ und EconoPIM™ Module von Infineon eignen sich hervorragend für Antriebe mit mittlerer Leistung. EconoDUAL™ und PrimePACK™ sind die Lösungen der Wahl, wenn es um das Hochleistungsspektrum geht. Diese werden mit der innovativen .XT-Verbindungstechnologie kombiniert. PrimePACK-Module können Entwicklern dabei helfen, das Dilemma der Überlastung zu überwinden, indem sie die Lebensdauer durch erhöhte thermische und stromabhängige Belastbarkeit verlängern.Industrieantriebe
Zu den Highlights des Infineon-Portfolios gehören die TRENCHSTOP™ IGBT7-Module, die speziell auf die Anforderungen von Antriebsanwendungen zugeschnitten sind. Die TRENCHSTOP IGBT7-Bausteine eignen sich ideal für allgemeine Antriebsanwendungen und verbessern die Leistungsdichte, Regelbarkeit und Überlastfähigkeit in verschiedenen bewährten Gehäusen, um Kosten- und Zeitvorteile zu erzielen. Für Hochgeschwindigkeitsantriebe und die Integration von Umrichtern sind die CoolSiC™-MOSFETs von Infineon eine attraktive Lösung, da sie die Schalt- und Leitungsverluste reduzieren, insbesondere im Teillastbereich.
Ergänzt werden die Infineon-Leistungshalbleiter durch Infineon-Gate-Treiber-ICs für Silizium- und Siliziumkarbid (SiC)-Bauelemente. Das breite EiceDRIVER™-Portfolio von Infineon reicht von einfachen bis zu erweiterten Funktionen. Kunden können sich auf die breite Palette von Silizium-MOSFETs für batteriebetriebene Anwendungen wie bürstenlose DC-Motoren im Automobilbereich verlassen, darunter auch die OptiMOS™-Familie von Infineon. Um dieses Angebot abzurunden und ein industrie-4.0-fähiges Design zu ermöglichen, unterstützt Infineon die steigenden Konnektivitätsanforderungen mit iMOTION™, XMC™ und AURIX™ Mikrocontrollern, ergänzt durch OPTIGA™ Trust-Lösungen für höchste Sicherheitsstandards. Diese Bauteile können mit Sensoren aus der XENSIV™-Produktfamilie von Infineon kombiniert werden, um mehr sensorische Intelligenz in das Design zu bringen und innovative Funktionen wie die vorausschauende Wartung zu ermöglichen.
Industrieantriebssystem
Infineon Intelligente Leistungsmodule (IPMs) sind als CIPOS™ Mini und High-Performance CIPOS™ Maxi IPMs erhältlich. Die Infineon CIPOS Mini-Baureihe umfasst hocheffiziente, intelligente Leistungsmodule mit hoher Leistungsdichte von 4 A bis 30 A, die in einer einzigen Gehäuseplattform untergebracht sind. Sie integriert verschiedene Leistungs- und Steuerkomponenten, um die Zuverlässigkeit zu erhöhen und die Leiterplattengröße und die Systemkosten zu optimieren. Die CIPOS Mini IPMs sind in verschiedenen Konfigurationen erhältlich und eignen sich für eine Vielzahl von Anwendungen zur Steuerung von drehzahlvariablen Antrieben wie Klimaanlagen, Waschmaschinen, Kühlschränken, Staubsaugern, Kompressoren und industriellen Antrieben bis zu 3 kW.
Die diskreten Schaltkreise von Infineon sind für TRENCHSTOP™ IGBT7 in einem TO-247-Gehäuse erhältlich. Bei diesem Bauteil handelt es sich um eine hart schaltende, diskrete Schaltung mit 650 V, 50 A mit einer weichen EC7-Diode im Inneren. Diese preisgünstige, leistungsoptimierte Produktreihe verfügt über eine außergewöhnliche Steuerbarkeit, die eine bessere EMI ermöglicht, während die Schaltverluste geringer sind als bei den früheren Technologien. Die hart schaltende diskrete Schaltung TRENCHSTOP IGBT7 S7 mit 1.200 V, 40 A wird ebenfalls in einem TO-247-Gehäuse mit der EC7-Diode im Inneren geliefert. Sie bietet einen niedrigen VCEsat-Wert, um einen sehr geringen Leitungsverlust in Zielanwendungen zu erreichen. Die gepackte, sehr weiche und schnelle emittergesteuerte Diode hilft, die Schaltverluste zu minimieren, was zu den insgesamt niedrigen Gesamtverlusten beiträgt. Der CoolSiC™ 1.200 V, 30 mΩ SiC-MOSFET im D2PAK-7L (TO-263-7)-Gehäuse basiert auf einem hochmodernen Trench-Halbleiterprozess, der für die Kombination von Leistung und Zuverlässigkeit im Betrieb optimiert wurde. Die geringe Verlustleistung der CoolSiC-Technologie, kombiniert mit einem 1200 V-optimierten SMD-Gehäuse und der XT-Verbindungstechnologie. Diese Eigenschaft ermöglicht höchste Effizienz und passives Kühlpotenzial in Anwendungen wie Antrieben, Ladegeräten und industriellen Stromversorgungen.
Infineon Leistungsmodule umfassen die MOSFETs EasyPIM™, EconoPACK™+, EconoDUAL™ 3, PrimePACK™ und CoolSiC™ im Easy 1- und 2B-Gehäuse. Der EasyPIM™ 1200V TRENCHSTOP™ IGBT7 basiert auf der Micro-Patter Trenches-Technologie. Der 1.200 V TRENCHSTOP™ IGBT7 und die EC7-Diode bieten stark reduzierte Verluste und ein hohes Maß an Regelbarkeit. Die EconoPACK™+ D-Serie ist der nächste Evolutionsschritt in Sachen Zuverlässigkeit und Leistungsdichte für moderne Wechselrichterdesigns. EconoPACK™ + erfüllt die Nachfrage nach kompakten Wechselrichterdesigns, Flexibilität und optimierter elektrischer Leistung bei höchster Zuverlässigkeit. Die EconoDUAL 3 ist eine Halbbrücke für mittlere Leistungen. Diese Module sind mit der TRENCHSTOP IGBT7 Generation erhältlich und erweitern das 1200 V Portfolio von 300 A auf 900 A. Die PrimePACK IGBT-Module sind Halbbrücken- und Chopper-Module mit internem NTC und bieten ein speziell optimiertes Konzept für die Integration moderner Umrichter. Zu den wichtigsten Vorteilen gehören die hohen Anforderungen an Zuverlässigkeit und Lebensdauer, die verbesserten thermischen Eigenschaften, die geringe Streuinduktivität, der breite Betriebstemperaturbereich und die 1200-V- und 1700-V-TRENCHSTOP-Technologie von Infineon. Die Leistungsmodule mit CoolSiC MOSFET eröffnen den Entwicklern von Wechselrichtern zusätzliche Möglichkeiten, um nie dagewesene Niveaus an Effizienz und Leistungsdichte zu erreichen. Darüber hinaus ist Siliziumkarbid (SiC) durch verschiedene verfügbare Topologien von 45 mΩ bis 2 mΩ RDS(on) auf die Bedürfnisse der Anwendung zugeschnitten.
Infineon Gate-Treiber gibt es in den Produktfamilien EiceDRIVER™ X3 Compact und EiceDRIVER™ X3 Enhanced. Die Produktfamilien der isolierten EiceDRIVER™ X3 Compact Gate-Treiber umfasst die X3 Compact 1ED31xx Produktfamilie. Diese Produktfamilie ist mit einer Miller-Klemme oder einer separaten Ausgangsfunktion ausgestattet. Die aktive Miller-Klemmenfunktion wird für die 0-V-Abschaltung von SiC-MOSFETs dringend empfohlen. Bis zu 14 A Ausgangsstrom, 200 kV/µs CMTI, sieben ns maximale Laufzeitanpassung, 40 V maximale Ausgangsspannung. Die integrierten Filter verringern den Bedarf an externen Filtern. Das Portfolio der isolierten EiceDRIVER X3 Enhanced Gate-Treiber umfasst die Produktfamilien X3 Analog 1ED34xx und X3 Digital 1ED38xx. Diese sind mit DESAT, Miller-Klemme, Soft-off und I2C-Konfigurierbarkeit ausgestattet. Diese hochflexible Gate-Treiber-Familie bietet eine breite Palette an konfigurierbaren Funktionen und Überwachungsoptionen. Diese Funktion ermöglicht innovative Anwendungsfälle, wie z. B. die vorausschauende Wartung.
Infineon Mikrocontroller sind 32-Bit XMC™ Industrie-Mikrocontroller Arm® Cortex®-M mit Schwerpunkt auf kostengünstigen Embedded-Control-Anwendungen. Die XMC1000 ist die bevorzugte Wahl, wenn es darum geht, traditionelle 32-Bit-Designs auf die nächste Stufe zu heben. Dieser Mikrocontroller deckt ein breites Anwendungsspektrum ab, das von typischen 32-Bit-Anwendungen bis hin zur digitalen Leistungswandlung und sogar feldorientierten Motorsteuerung reicht. Die XMC1300-Produktfamilie kann alle Steuerungs- und analogen Schnittstellenfunktionen integrieren, die für sensorlose feldorientierte Steuerung (FOC), bürstenlose (BLDC), bürstenbehaftete DC- und PMSM-Motoren erforderlich sind.
Infineon Secure Element Geräte enthalten eingebettete OPTIGA™ Sicherheitslösungen. Die Sicherheitslösungen der OPTIGA™-Produktfamilie von Infineon sind für die einfache Integration in eingebettete Systeme konzipiert, um die Vertraulichkeit, Integrität und Authentizität von Informationen und Bauteilen zu schützen. Diese hardwarebasierten Sicherheitslösungen reichen von einfachen Authentifizierungschips bis hin zu hochentwickelten Implementierungen. The OPTIGA Trust family includes turnkey products for smaller platforms and programmable solutions, while OPTIGA TPM (Trusted Platform Module) products are ideal for embedded PC, mobile, and computing applications. Alle OPTIGA TPM-Produkte entsprechen den Standards der Trusted Computing Group (TCG).
Infineon Stromsensoren umfasst den magnetischen kernlosen Stromsensor XENSIV™ TLE4972-AE35S5 in einem bedrahteten TDSO-16-Gehäuse. Er liefert ein analoges Sensorsignal proportional zum gemessenen Strom und zwei schnelle Überstromerkennungsstifte. Aufgrund seines differenziellen Messprinzips ist er robust gegenüber Streufeldern und eignet sich für Strommessungen in EMV-gefährdeten Umgebungen, z. B. für die Messung des Phasenstroms in einer Motoranwendung. Der Stromsensor TLE4972 von Infineon ist gemäß AEC Q100 und ISO 26262 Safety Element out of Context für Sicherheitsanforderungen bis ASIL B qualifiziert. Diese Anforderung wird erfüllt, um sicherheitskritische Anwendungen wie Traktionswechselrichter und Batteriehauptschalter zu unterstützen.
Infineon Entwicklungswerkzeuge und Referenzdesigns werden mit verschiedenen Werkzeugen und Designs geliefert, die dem Ingenieur helfen, Lösungen für Motorantriebsanforderungen zu finden. Infineon EVAL-M5-IMZ120R-SIC und EVAL-M5-E1B1245N-SIC sind 3-phasige Wechselrichterkarten für Motorantriebsanwendungen, die mit unseren CoolSiC™-MOSFETs realisiert wurden. Für den Betrieb kann eine mit dem 32-poligen M5-Schnittstellenanschluss ausgestattete Steuerkarte, wie z. B. die XMC Drive Card 4400, verwendet werden. Diese Eigenschaften demonstrieren gemeinsam die Verwendung von Siliziumkarbid-MOSFETs in dieser Anwendung. Das EVAL-M5-IMZ120R-SIC, der Wechselrichter, verwendet ein TO247-Gehäuse und der EVAL-M5-E1B1245N-SIC ein Easy1B-Gehäuse.
Das EVAL-M1-IM828-A enthält den IM828-XCC aus der CIPOS™ Maxi Produktfamilie, der sechs 1.200 V CoolSiC MOSFETs mit einem optimierten 6-Kanal-SOI-Gate-Treiber kombiniert. Es ist für industrielle Anwendungen wie Leistungsfaktorkorrektur von Heizungs-, Lüftungs- und Klimaanlagen (HVAC), Lüftermotoren, Pumpen und Motorantrieben optimiert. Das EVAL-M1-IM828-A von Infineon ist zur Unterstützung der Kunden während der ersten Schritte von Applikationen mit dem CIPOS™-Maxi-IPM ausgelegt. In Kombination mit Steuerplatinen, die mit dem 20-poligen M1-Schnittstellenstecker ausgestattet sind, wie z. B. EVAL-M1-101T, wird unsere CIPOS Maxi SiC IPM-Technologie für Motorantriebe demonstriert.
Der Referenzentwurf REF-22K-GPD-INV-EASY3B ist ein Industriemotorantrieb für dreiphasige 400-V-AC-Netze und hat eine Nennleistung von 22 kW. Dieses Referenzdesign ist ein Allzweckantrieb, der für Anwendungen wie Pumpen, Lüfter, Kompressoren und Förderbänder entwickelt wurde. Das Design sieht aus wie ein typisches Laufwerk und umfasst einen EMI-Filter, eine Vorlade- und Kondensatorbank, isolierte Netzteile, ein Leistungsmodul, Steuerungen und einen Kühlkörper mit Lüfter. Es kann direkt an einem dreiphasigen Netz betrieben werden und ermöglicht eine schnelle Evaluierung unserer Technologien wie IGBT7, Gate-Treiber, Stromsensor und Steuerungstechnologien in einem System, das eine Lösung aus einer Hand bietet.
Das XENSIV™ PAS CO2 Sensor2Go Evaluation Kit wurde entwickelt, um eine schnelle und einfache Evaluierung des revolutionären CO2-Sensors (PAS) von Infineon zu ermöglichen. Das Sensor2Go-Evaluierungskit kann in Kombination mit dem PAS-CO2-Mini-Evaluierungsboard verwendet werden.
Merkmale der IGBT7-Technologie
Die IGBT7-Technologie von Infineon erfüllt die einzigartigen und spezifischen Anforderungen von Motorantriebssystemen. Mit der richtigen IGBT-Technologie ist es möglich, besser positionierte Module zu entwickeln, die diese Anforderungen erfüllen. Diesen Ansatz hat Infineon mit dieser Generation der IGBT-Technologie (IGBT7) verfolgt. Auf Chipebene verwendet der IGBT7 Micro-Pattern-Trenches (MPT), deren Struktur erheblich zur Senkung der Durchlassspannung und zur Erhöhung der Leitfähigkeit in der Driftzone beiträgt. Bei Applikationen mit moderater Schaltfrequenz, wie z. B. Motorantrieben, reduziert der IGBT7 die Verluste der vorherigen Generationen erheblich.
Siliziumkarbid-Lösungen
Die CoolSiC™ MOSFETs von Infineon bieten eine Lösung für die gestiegene Nachfrage nach Servomotoren. Die Fähigkeit dieser Bauteile, präzise Bewegungssteuerung mit hohen Drehmomenten zu kombinieren, macht sie perfekt für die Automatisierung und Robotik. Mit seinem Fertigungs-Know-how und seiner langjährigen Erfahrung hat Infineon eine SiC-Graben-Technologie entwickelt, die bei vergleichbarer Robustheit eine höhere Leistung als IGBTs bietet. Die CoolSiC-MOSFETs von Infineon lösen auch potenzielle Probleme, die bei SiC-Bauelementen auftreten können, wie z. B. unerwünschtes kapazitives Einschalten.
Weitere Ressourcen
- Präsentation - We Drive Efficiency In Drives - Unser Know-how für Ihre optimalen Antriebssysteme
- Artikel - Leistungshalbleiter als Schlüsselkomponente für Motorumrichter
- Artikel - SiC-MOSFETs für Brückentopologien in der dreiphasigen Leistungsumwandlung
- Artikel - TRENCHSTOP™ IGBT7: Die richtige Wahl für industrielle Antriebe
- Whitepaper - CoolSiC™ - Die perfekte Lösung für Servoantriebe
- Whitepaper – Der Wandel bei den Industrieantrieben
