Microchip Technology WBZ451HPE Curiosity-Board
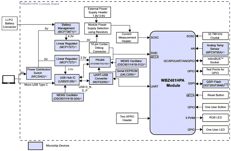
Das Microchip Technology WBZ451HPE Curiosity-Board ist für das Prototyping des BLUETOOTH® Low Energy- und Zigbee ® HF-Moduls ausgelegt. Der WBZ451HPE von Microchip Technology ist mit einem integrierten PICkit™ On-Board-4-debugger (PKOB4) ausgestattet und vereinfacht die Programmierung und das Debugging mit nur einem USB Type-C™-Kabel. Das Board verfügt über eine mikroBUS™ BLUETOOTH™-Stiftleiste für eine nahtlose Integration mit MikroElektronika mikroBUS Click Adapterboards, die einen erweiterten Funktionsumfang ermöglichen. Darüber hinaus enthält es zwei Xplained PRO (XPRO) Stiftleisten, die eine Konnektivität zu verschiedenen XPRO-Boards und Zugang zu GPIOs bieten, wodurch es sich hervorragend für eine effiziente und modulare Entwicklung eignet.Merkmale
- WBZ451HPE Bluetooth Low Energy und 802.15.4 HF-Modul
- USB- oder Li-Po-Batterie betrieben
- On-Board-Programmierer/Debug-Schaltung mit PKoB4 basierend auf dem SAME70 MCU von Microchip
- Microchip MCP73871 Li-Ionen-/LiPo-Batterieladegerät mit Leistungspfadmanagement
- Serieller On-Board-USB-zu-UART-Wandler mit Hardware-Flusssteuerung basierend auf dem MCP2200 von Microchip
- mikroBUS Sockel zur Erweiterung des Funktionsumfangs mit Click-Adapterboards von MikroElektronika
- Die RGB-LED wird mit Pulsweitenmodulation (PWM) gesteuert
- Ein Reset-Schalter
- Ein benutzerkonfigurierbarer Schalter
- Eine Benutzer-LED
- 32,768 kHz Quarz
- Microchip SST26VF064B, Externer 64-MBit-Quad-Flash-Speicher mit serieller Peripherieschnittstelle (QSPI)
- Microchip MCP9700A, analoger Spannungstemperatursensor mit geringem Stromverbrauch
- ARM® 10-Pin-SWD-Stiftleiste (Serial Wire Debug, SWD) für externen Programmierer/Debugger
- Zwei XPRO-Stiftleisten
Applikationen
- Drahtlose Beleuchtung
- Industrieautomatisierung
- Heimautomatisierung
- Internet der Dinge (IoT)
- Bluetooth Low Energy oder Zigbee und proprietäre Applikationen
- Gewinde
Übersicht
Ansicht von unten
Blockdiagramm
Veröffentlichungsdatum: 2024-12-20
| Aktualisiert: 2025-05-01
