NXP Semiconductors TJA110x PHYs für Automotive-Ethernet
Die TJA110x PHYs für Automotive-Ethernet von NXP Semiconductors sind 100BASE-T1-konforme Dual-Port-PHYs, die für Automotive-Applikationen wie Gateways, IP-Kameralinks, Treiberassistenzsysteme und Hauptleitungsnetzwerke optimiert sind. Diese PHYs bieten 100 Mbit/s Sende-/Empfangsfähigkeit über zwei Drähte eines nicht abgeschirmten verdrillten Doppelkabels und unterstützen eine Kabellänge von bis zu 15 m. Die TJA110x PHYs wurden für Automotive-Stabilität, minimalen Stromverbrauch und reduzierte Systemkosten entwickelt.Merkmale
- Allgemein:
- 100BASE-T1 PHY
- MII- und RMII-konforme Schnittstellen zum Bus
- HVQFN-Gehäuse
- Optimiert für den Einsatz im Automotive-Bereich:
- Optimiert für die kapazitive Kopplung mit nicht abgeschirmten verdrillten Doppelkabeln
- Adaptiver Empfangs-Equalizer, der für eine Automotive-Kabellänge von bis zu mindestens 15 m optimiert ist
- Verbesserter integrierter PAM-3 Impuls für geringe HF-Emissionen
- EMV-optimierte Ausgangstreiberstärke für MII und RMII
- MDI-Pins sind gegen Transienten in Automotive-Umgebungen geschützt
- MDI-Pins benötigen keine externen Filter oder ESD-Schutz
- Temperaturbereich zwischen -40 °C und 125 °C für Automotive
- Qualifiziert gemäß AEC-Q100 für Automotive-Applikationen
- Niederstrommodus
- Dedizierte PHY aktivieren/deaktivieren den Eingangspin, um den Stromverbrauch zu minimieren
- Hemmt den Ausgang für die Spannungsreglersteuerung
- OPEN Alliance-konforme Hochfahr- und Ruhekonzepte
- Diagnose:
- Echtzeit-Überwachung der Verbindungsstabilität und übertragenen Datenqualität
- Die Diagnose von Kabelfehlern (Kurzschlüsse und offene Schaltungen)
- Lückenlose Versorgung der Unterspannungserkennung mit ausfallstillem Verhalten
- Interne, externe und Remote-Loopback-Modi für die Diagnose
- Sonstiges:
- Interner Reverse-MII-Modus für Repeater-Betrieb
- On-Chip-Regler, um eine 3,3 V Einzelversorgung bereitzustellen
Applikationen
- Advanced driver assistance systems (ADAS)
- Gateways
- IP camera links
- Backbone networks
Weitere Ressourcen
Videos
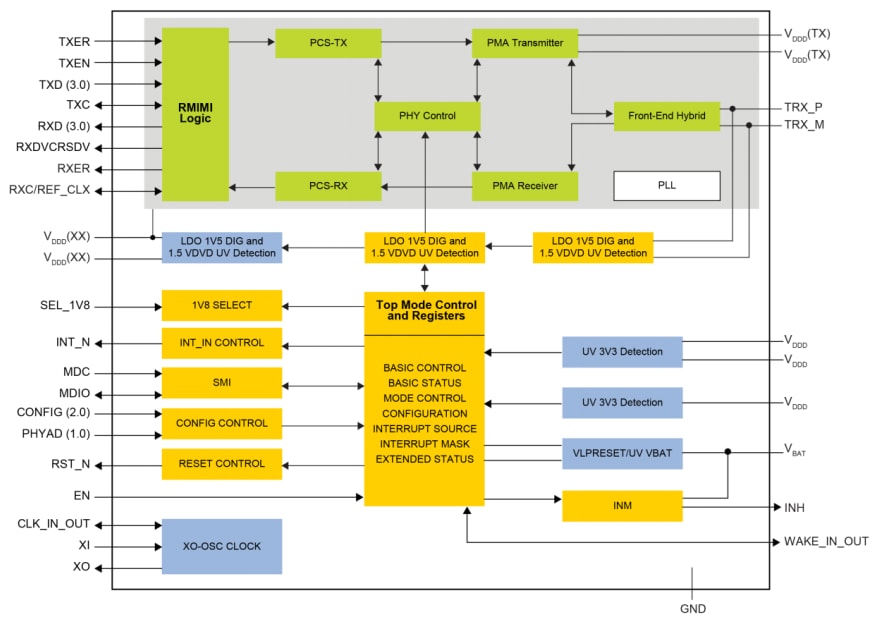
TJA1101 PHYs Blockdiagramm
TJA1102 PHYs Blockdiagramm
View Results ( 4 ) Page
| Teilnummer | Datenblatt | Beschreibung | Anzahl der Transceiver | Übertragungsgeschwindigkeit | Betriebsversorgungsspannung | Serie |
|---|---|---|---|---|---|---|
| TJA1101AHN/0Z | ![]() |
Ethernet-ICs 2nd generation Ether net PHY Transceiver | 1 Transceiver | 100 Mb/s | TJA1101 | |
| TJA1102AHN/S/0Z | ![]() |
Ethernet-ICs PHY ETHERNET | 2 Transceiver | 100 Mb/s | 1.8 V, 3.3 V | TJA1102A |
| TJA1101BHN/0Z | ![]() |
Ethernet-ICs PHY ETHERNET | 1 Transceiver | 100 Mb/s | TJA1101B | |
| TJA1102AHN/0Z | ![]() |
Ethernet-ICs PHY ETHERNET | 2 Transceiver | 100 Mb/s | 1.8 V, 3.3 V | TJA1102A |
Veröffentlichungsdatum: 2018-12-06
| Aktualisiert: 2025-12-05

