onsemi SECO-RANGEFINDER-GEVK SiPM-dToF-LiDAR
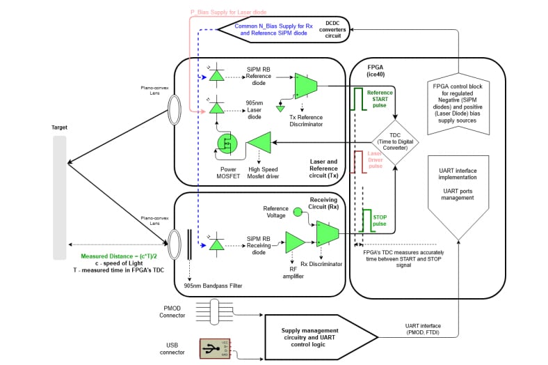
Das SECO-RANGEFINDER-GEVK SiPM-dToF-LiDAR (dToF, Direct Time of Flight) von onsemi ist ein Einzelpunkt-Entfernungsmesser-Development Kit für kostenoptimierte Industrie- und kommerzielle Applikationen. Dieses Kit basiert auf dem NIR-SiPM von onsemi (RB-Baureihe) und enthält alle wesentlichen Teilsysteme für die Applikationen. Diese Teilsysteme umfassen Laser- und Referenzschaltungen (Tx), Empfangsschaltungen (Rx), Leistungsmanagementsysteme und eine Core-FPGA- und UART-Kommunikation. Das SECO-ENTFERNUNGSMESSER-GEVK-Kit von onsemi ist FDA-zertifiziert und verfügt über eine multifunktionale GUI. Dies ermöglicht eine vollständige Evaluierung der Entfernungsmessleistung und die Einstellung von Systemvariablen. Die Variablen umfassen die Bufferanzahl der Pulse oder die Vorspannung für den SiPM-RB-Fotovervielfacher. Zu den typischen Applikationen gehören die Innenraum-Navigation und Entfernungsmessung (bis zu 23 m), die Kollisionserkennung und die 3D-Kartierung.Merkmale
- Direkter ToF-Betrieb für Einzelpunkt-Applikationen
- Laser und Optik:
- SiPM-Detektor
- 905 nm Laserdioden-Sender, 650 nm bis 1.050 nm beschichtete BK7-Plankonvexlinsen
- Optischer Bandpassfilter von 905 ±5 nm (FWHM: 30 ±5 nm) für RX
- Detektierbare Entfernung: >0,11 m bis 23 m
- Time-to-Digital-Conversion (TDC)
- FPGA-basiert (ice3)
- ~85 ps Bin-Breite
- Automatische TDC-Kalibrierung
- Netzteil
- Stromversorgungsoptionen
- 5 V USB
- 3,3 V PMOD-Steckverbinder
- Stromversorgungsoptionen
- Optimierte Kosteneffizienz
- FDA-zertifiziert
- Einsatzbereiter Betrieb mit benutzerfreundlicher GUI mit einstellbaren Systemvariablen
- Software
- Über Software einstellbare Einstellungen für eine Vielzahl von Industrie- und IoT-Applikationen
- FPGA-basierte TDC, Auslesefunktion, Kommunikationsschnittstelle und Steuerung von zwei geregelten Vorspannungsversorgungen
Applikationen
- Innenbereichs-Navigation und Entfernungserkennung (bis zu 23 m)
- Kollisionserkennungssyteme
- 3D-Mapping
Blockdiagramm
Funktionsprinzip
Weitere Ressourcen
Videos
Veröffentlichungsdatum: 2021-02-03
| Aktualisiert: 2024-05-30
