Texas Instruments MMWAVEICBOOST Trägerkarten-Plattform
Die MMWAVEICBOOST Trägerkarten-Plattform von Texas Instruments ermöglicht die schnelle Evaluierung eines mmWave-Sensors, indem sie eine modulare Schnittstelle zu den verschiedenen Sensor- und Antennen-Kits bietet. Diese Trägerkarte ermöglicht Debugging, Emulation und eine direkte Schnittstelle zu mmWave-Tools über eine USB-Verbindung. Die Erfassung von Analog-Digital-Wandler-Rohdaten (ADC) kann durch Kopplung mit einem DCA1000EVM Echtzeit-Datenerfassungsadapter (separat erhältlich) aktiviert werden. Die MMWAVEICBOOST von Texas Instruments enthält eine LaunchPad™Development Kit Schnittstelle für erweiterte Konnektivität, wie Power over Ethernet (PoE), Wi-Fi ®, Sub-GHz und mehr.Merkmale
- Modulare Konnektivität zum mmWave-Antennen-Einsteckmodul
- BoosterPack™-Plug-in-Modulschnittstelle
- Debugging und Emulation über On-Board-XDS110
- DCA1000EVM-Schnittstelle für die Erfassung von ADC-Rohdaten
- Kompatibel mit den Tools von mmWave studio (MMWAVE-STUDIO), einschließlich des mmWave Demo-Visualisierers (MMWAVE-DEMO-VISUALIZER)
Lieferumfang Kit
- MMWAVEICBOOST Trägerkarte
- Garantiekarte (Haftungsausschlussblatt)
- Abstandshalter
- Schrauben und Muttern
- 3-Fuß-USB-Kabel (0,91 m)
- Kurzanleitung
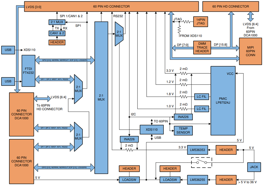
Blockdiagramm
Veröffentlichungsdatum: 2020-08-17
| Aktualisiert: 2024-08-12
